OECRM婚介客户管理系统v5.8版本更新
奥壹研发团队通过对近段时间各婚恋企业CRM使用情况反馈以及CRM使用用户通过探讨提供的宝贵建议,作为长期专注于婚恋行业的婚恋软件技术服务商,奥壹团队一直以坚定的信念,努力打造更加高效好用的CRM婚介公司管理软件系统,使婚恋企业管理更加标准化流程化。
【OECRM v5.8版本主要更新内容】
1.新增 后台 支持多种云呼通道(当前版本已接入3种云呼)
▲图:外呼通话
▲图:外呼列表
2.新增 后台 多种云呼账号管理(满足不同门店使用不同的账号);
3. 新增 后台 云呼座席管理(添加、编辑、分配等操作);
▲图:批量分配
▲图:分配座席
▲图:添加座席
4. 新增 后台 云呼数据统计;(按时间统计通话数、接通数、接通率等)
5. 新增 后台 查看红娘发送客户的短信记录
6. 新增 云呼通话记录 所属座席、接通时长、通话次数显示;
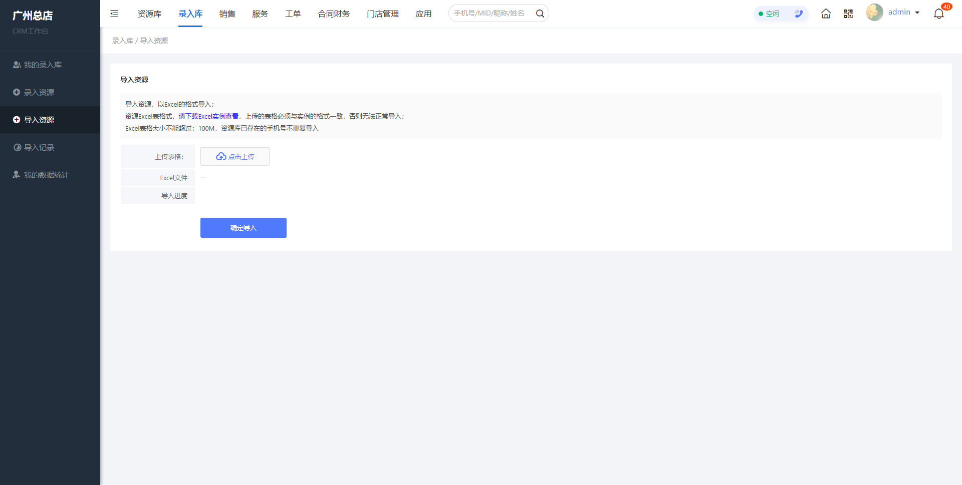
7. 新增 录入库功能(支持导入资源、统计资源、关联业绩等);
▲图:导入资源
▲图:我的录入库
▲图:导入记录
▲图:合同金额
8. 新增 销售库、服务库多开功能;
▲图:销售库多开
9. 新增 门店 店长查看红娘发送记录;
10. 新增 门店 店长分配座席、查看红娘云呼记录(含各种统计);
▲图:店长分配座席
11. 新增 销售库、服务库、录入库 可检索勾选xxx学历及以上条件
▲图:销售库检索
▲图:服务库检索
▲图:录入库检索
【升级和试用】
商业用户系统升级请联系专属技术客服预约升级
新用户项目需求与定制项目需求请联系在线客服提交需求给您出最合适的解决方案。

OECRM v5.8详细更新内容
1、 新增 后台 支持多种云呼通道(当前版本已接入3种云呼);
2、 新增 后台 多种云呼账号管理(满足不同门店使用不同的账号);
3、 新增 后台 云呼坐席管理(添加、编辑、分配等操作);
4、 新增 后台 云呼数据统计;(按时间统计通话数、接通数、接通率等)
5、 新增 后台 查看红娘发送客户的短信记录;
6、 新增 云呼通话记录 所属坐席、接通时长、通话次数显示;
7、 新增 录入库功能(支持导入资源、统计资源、关联业绩等);
8、 新增 销售库、服务库多开功能;
9、 新增 门店 店长查看红娘发送记录;
10、新增 门店 店长分配坐席、查看红娘云呼记录(含各种统计);
11、新增 销售库、服务库、录入库 可检索勾选xxx学历及以上条件;
12、优化 销售、服务跟进页 查看短信记录(含回复)、查看云呼记录;
13、优化 跟进页下次联系时间选择和显示问题;
13、修复 客户反馈的问题;
奥壹科技
2023.03.03